Working With Application Server Sets
Click Application Server Sets to view the server sets participating in an environment. Sets display based on the Server Set configuration in the Application Server Configuration Utility. A red “X” indicates offline servers. You can access configurations for each sever set and server in a server set. If a Server is hosted on Azure, you can Scale Out/ and Scale In the Scale Set manually or using a System Business Rule.
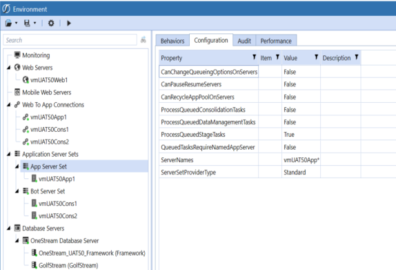
Sample Application Server Set:
Accessing Server Sets Behaviors
Use the Behavior tab to view the capability of a Server Set. You can Scale Out (remove) and Scale In (add and configure) if the Scaling Type setting is set to Manual or ManualAndBusinessRule in the Server Configuration Utility file. This enables you to expand or contract server resources manually or automatically. For scaling with Azure, select Server Sets > Azure > Scaling Type. This feature will be available in a future release.
You can specify the following settings at the Server Set level using the Server Configuration Utility, but can override them at the individual Application Server level.
-
Process Queued Consolidation Tasks: If true, the server can processes consolidation tasks.
-
Process Queued Data Management Tasks: If true, the server can process data management tasks.
-
Process Queued Stage Tasks: If true, the server can process stage tasks.
-
Queued Tasks Require Named Application Server: If true, the server only runs assigned tasks.
Server Sets Configuration
Use the Configuration tab to view Server Set configurations defined with the Application Server Configuration Utility. For example:
-
Azure Resource Group Name: (Azure Scale Set Only) The resource group name for the set.
-
Azure Scale Set Name: (Azure Scale Set Only) The scale set name in the resource group.
-
Can Change Queuing Options On Servers: If true, Administrators can change the queuing behavior - impacting stage, consolidation and data management tasks - of specific servers.
-
Can Pause or Resume Servers: If set to true, then the user can pause and/or resume the server from the Environment page via the Pause and Resume buttons.
-
Can Stop or Start Servers (Azure Scale Set Only): If true, users can stop / restart the server on the Environment page.
-
Maximum | MinimumCapacity (Azure Scale Set Only): A fail-safe setting to identify the maximum | minimum number of servers.
-
Process Queued Consolidation Tasks: If true, the server can process consolidation tasks.
-
Process Queued <feature> Tasks: If true, the server can process tasks such as data management and state tasks.
-
Queued Tasks Require Named Application Server: If true, the server only runs its assigned tasks.
-
Server Names for Standard Server Sets (Supports *? Wildcards): Specify server names if the standard server set type is used.
-
Server Set Provider Type: Specify the external authentication provider used, such as Azure.
-
System Business Rule Name (Azure Scale Set Only): The name of the extender business rule for Azure scale set and database scaling.
Using Server Sets Audit
The Audit tab identifies all property changes made in XFAppServerConfig.xml. Changes display in yellow. For example:
Monitoring Server Sets Performance
Use the Performance tab to view scale set and environment metrics, highlighting sections to drill down to time-specific records.


