Web Servers
This section lists all the web servers that are participating in that environment. Each web server will display its configuration and its audited setting.
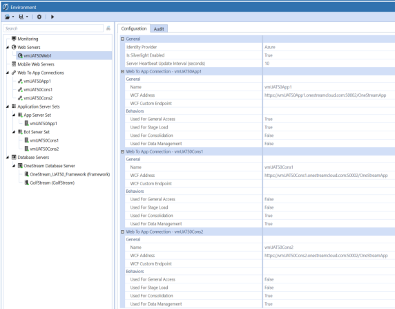
Configuration
Sample Web Server configuration settings:
Identity Provider
Displays single sign on identity provider if used.
Server Heartbeat Update Interval (seconds)
Used to specify how often each server updates its record that it is alive and responding to user input.
Name
This is the name of the server as it is defined in the web configuration file.
WCF Address
The full URL address of the server.
WCF Connection
This examines the status of the connection. Ok = connected
Used for General Access
This examines the web configuration file to see if it has this server configured as a general server. Settings are True or False.
Used for Stage Load
This examines the web configuration file to see if this server is configured as a Stage server. Settings are True or False.
Used for Consolidation
This examines the web configuration file to see if this server is configured as a consolidation server. Settings are True or False.
Used For Data Management
This examines the web configuration file to see if this server is configured as a Data Management server. Settings are True or False.
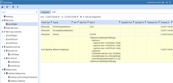
Audit
Sample Web Server audit setting:
Property Type
Type of server property in the hardware or software that was changed.
Property Name
The name of the property in the hardware or software that was changed.
Value From
Displays the original value of the property.
Value To
Displays the new value of the property.
Description From
Displays the original description of the setting if available.
Description To
Displays the new description of the setting if available.
Timestamp From
Displays the original date and time of the setting if available.
Timestamp To
Displays the new date and time of the setting.
User From
Displays the original user name if available.
User To
Displays the user name of the person that made the change if available.



