Business Rules Editor Overview
The Business Rule editor is a powerful in-solution screen that provides integrated API context help, syntax editing with intelli-sense, and full outlining capabilities. The actual syntax content and Business Rule structure will be discussed at length in subsequent sections of this document.
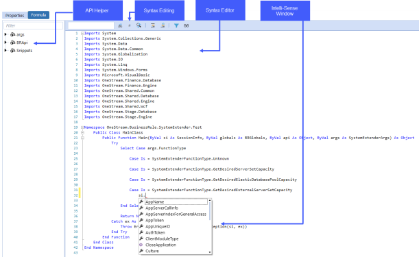
The image below explains the major regions and elements of the Business Rule editor.
Helpful Resources
VB.Net
VB.Net is one of the most popular programming languages in use today. This language is especially popular amongst business users because the syntax is perceived to be more readable and business user friendly than other programming languages. VB.Net still shares many of the same syntax elements of older VB dialects such as VB6, VBA and VBScript. This means that users who have written Macros in Microsoft Excel or used VBScript to write Business Rules in first generation CPM solutions should feel comfortable with the core syntax elements of VB.Net. The main learning challenge business users face when migrating to VB.Net is understanding the object oriented nature of the language. In comparison to VBScript, VB.Net offers more elegant coding opportunities. Many of the statements and processes are manually created in VBScript, but in VB.Net they are encapsulated in object libraries on which users can simply call.
Microsoft VB.Net Learning
Getting comfortable with VB.Net takes a little awareness of the basic libraries and objects provided by .Net Core. The link below points to some resources that business users may find helpful during the VB.Net learning process.
Microsoft Visual Basic
https://msdn.microsoft.com/en-us/library/2x7h1hfk.aspx
C#
C# (pronounced "See Sharp") is a modern, object-oriented, and type-safe programming language. This language is especially popular amongst developers as it enabled them to build many types of secure and robust applications that run in .NET. C# has its roots in the C family of languages and will be immediately familiar to C, C++, Java, and JavaScript programmers.
Microsoft C# Learning
The link below points to some resources that business users may find helpful during the C# learning process.


